IT-Programmierung: Maintenance, Analyse, Entwicklung, Dokumentation, Fehlerkorrektur …
Mit mehr als 850 Funktionen stellt der CT-Assist als Add-On zur Software-Technologie der SAP SE ein signifikantes Unterstützungspotential für den IT-Bereich zur Verfügung.
Welche IT-Arbeiten werden vom CT-Assist effektiv unterstützt?
Für den Bereich Programmierung bietet Ihnen der CT-Assist umfangreiche praxisgerechte Erweiterungen als AddOn-Funktionen zur ABAP® Workbench und zusätzliche substanzielle Unterstützung für die Aufgabengebiete:
– Programmentwicklung,
– Fehlerklärung und Fehlerkorrektur,
– Maintenance, Reengineering,
– Know-how-Transfer (z.B. Stellenneubesetzung, Urlaubsvertretung, Insourcing, …),
– Qualifizierte automatische Dokumentation von Programm-Ressourcen,
– ABAP-Teamkoordination (extern/intern).
CT-Assist für ABAP: Analyse, Dokumentation, Editor, Source-Visualisierung
Der CT-Assist bietet Ihnen nicht nur ein Editor-Modul (like SE38, Eclipse, usw. ) sondern stellt Ihnen weitere unterstützende Funktions-Module zur Verfügung z.B. Analyse, Sourcecode-Visualisierung, Dokumentation, Fehlerkorrektur, IT-Workflow, Checklisten-Steuerung und Links zu externen Dokumenten direkt im Coding.
Die Integration des CT-Assist wurde zertifiziert unter der Nummer 13955292 (siehe SAP Ecohub). Durch das CT-AddOn können Sie z.B. mit einem Klick ein Sourcecode-Member wahlweise mit den Funktionen der ABAP-Workbench oder im CT-Assist bearbeiten:
… nutzen Sie aus der ABAP® Workbench, ABAP in Eclipse und dem CT-Assistdie für Sie jeweils besten Funktionen für Ihre Arbeit …
Einige Funktionen für die IT-Programmierung …
1. Die interaktiven Software-Assistenten …
2. Transparentes ABAP® Coding (Analysen, Checklisten, Fehlerkorrektur, Software-Metriken) …
3. Externe Dokumente mit einem Link direkt aus dem ABAP® Coding aufrufen …
4. Visualisierung von ABAP® Source Code …
5. Generierung der Dokumentation für ABAP® Programme, IT-Workflow und Entwicklungsunterlagen …
6. Checklisten für Programmprüfung, Dokumentationserstellung …
7. ABAP® Objects: Virtuelles Klassenlisting, Programmieren mit dem CLASS-Editor …
8. Anwendungsunterstützung für Programmierrichtlinien durch Rechtsklickmenü …
9. Qualifiziertes Code Completion …
10. Code Control und Tipps: Informationen durch Mausklick auf Befehlsebene …
11. Der Einsatz zertifizierter Software = Applikationssicherheit für Ihr Unternehmen…
1. Die interaktiven Software-Assistenten …
Während eines Arbeitstages wird allgemein etwa 80% der Prozessorkapazität auf einem Client-PC bislang nicht in Anspruch genommen. Diese freie Prozessorkapazität auf Ihrem PC sollten Sie für sich nutzen:
… lassen Sie sich durch die enorme, freie Prozessorkapazität LIVE innerhalb Ihrer Arbeit helfen …Der CT-Assist verwendet die bisher nicht genutzte Kapazität des PC-Prozessors, um Ihre Programmierarbeiten zusätzlich LIVE zu unterstützen. Diese umfangreichen Leistungsreserven Ihres Client-PC’s stehen zukünftig über geeignete Hintergrundroutinen durch Software-Assistenten während Ihrer Programmentwicklung für Sie zur Verfügung.
1.1 Die Realisierung im CT-Assist durch 9 Software-Assistenten
Im Editor des CT-Assist werden dynamisch 9 Software-Assistenten getriggert, abhängig von der jeweiligen ABAP-Sourcecode Situation. Diese Assistenten stellen dem Benutzer dynamisch Menü-Funktionen, PopUps, Tool-Tips, Module, Zusatzinformationen, Kontextangaben, Trees, Subwindows, Übersichten usw. zur Verfügung.
Die im CT-Editor implementierten Software-Assistenten bietet Ihnen im Vergleich zu anderen Editoren mehrere Methoden des Code-Completion sowie weitere Funktionen zur Entwicklungsunterstützung an:
– Dynamic-Completion, Command-Tree, Field-Tree,
– Struktur-Browser, Joker-Search, Tool-Tip,
– Objekt-Tree, Regular Expression, Präfix-Select,
– User-Templates …
Mit diesen Methoden ist nicht nur eine Reduzierung der Eintipparbeiten um 40 – 60% möglich, sondern auch eine qualifiziertere Befehlsauswahl (Grundbefehl, Varianten, Ergänzungen, …) über Templates verfügbar. Bitte Sie prüfen Sie diese %-Angaben im Vergleich zu Ihren eigenen ABAP-Programmen. [mehr …]
1.2 Qualifizierte Befehlsauswahl durch Two-Pass-Code Completion
Durch die interaktive Assist-Unterstützung wird der Entwicklungsprozess von ABAP-Programmen über differenzierte Templates (Coding und Variablen) durch folgende Aufgabenteilung vereinfacht:
1. Zunächst den ABAP-Befehl als Templates auswählen …
Sie wählen aus einer Codemuster-Referenz (ca. 3.500 Einträge) über den Command_Assist die aktuell geeignete Kombination des ABAP-Befehls aus und kopieren diese mit einem Mausklick in Ihr Coding.
2. danach Variablennamen übernehmen …
Danach unterstützt Sie durch verschiedene Methoden der Data_Assist bei der Auswahl der Variablennamen, der automatischen Positionierung und Übernahme der Namen in den zuvor ausgewählten ABAP-Befehl.
Fazit:
Die ABAP-Befehlssequenz (1) wird zunächst ohne Variablennamen als Template zusammengestellt. Nach Auswahl der Variablen (2) erfolgt automatisch die Übernahme der Namen in den bereits syntakisch korrekten ABAP-Befehl. Fertig.
Beide Worksteps werden durch eine umfangreiche Assist-Unterstützung wesentlich erleichtert. Einfache Befehle und Variablennamen können Sie natürlich weiterhin sofort direkt eintippen.
Durch Software-Assistenten können ABAP Entwickler ihre eigentlichen Entwicklungsaufgaben qualifizierter wahrnehmen. Machen Sie einen Test!
1.3 Routinearbeiten innerhalb der ABAP® Programmentwicklung, Analyse und Fehlerkorrektur reduzieren …
Die LIVE-Unterstützung des CT-Assist können Sie am besten in der praktischen Anwendung beurteilen. Wir stellen Ihnen gerne eine Trial-Version zur Verfügung. Bereits in der Testphase (etwa 2 – 3 Wochen) können Sie substantielle Vorteile nutzen und effektiver entwickeln :
| > Data_Assist: | Variablennamen nach 2-3 Anfangsbuchstaben in das Coding kopieren ... |
| > Command_Assist: | Automatische Ergänzung der von Ihnen bevorzugten Befehlsworte … |
| > Object_Assist: | Die spezielle Unterstützung für ABAP® Objects … |
| > Browser_Assist: | Ihr Helfer gerade in zeitraubenden Situationen … |
| > Template_Assist: | Häufig verwendete Codingsequenzen über Templates einfügen … |
| > Struktur_Assist: | Gezielte Auswahl von Tabellenfeldern an aktueller Codingstelle … |
| > Info_Assist: | Kontextsensitive Hilfe im Coding, wenn Sie es für notwendig halten … |
| > Referenz_Assist: | Sie wählen Befehlsworte aus, den Rest erledigt der Referenz-Assist … |
| > Analyse_Assist: | Die Komprimierung von Logikgruppen für einen schnellen Überblick … |
Fazit:
Durch LIVE-Unterstützung können Sie Ihre wesentlichen Arbeitsaufgaben innerhalb der Programmentwicklung und Maintenance effektiver wahrnehmen.
2. Transparentes ABAP® Coding (Analysen, Checklisten, Software-Metriken)…
… rationell und qualifiziert arbeiten …Die substantielle Analyse der kundeneigenen ABAP-Sourcen und Funktionsbausteine ist eine wesentliche Voraussetzung für die effiziente Entwicklung, Maintenance und Fehlerkorrektur der eingesetzten ABAP-Programme. Ohne geeignete Software-Tools ist diese Analyse zeitaufwendig. Ergänzend zu den im CT-Assist bereits enthaltenen Coding-Analysen, können Sie Ihre eigenen Analyse-Templates entwickeln und in den CT-Assist integrieren.
Eine kontinuierliche Erweiterung der Templates (z.B. durch Auswertung von Fachliteratur, Arbeitskreisen, Community-Informationen, Revisionsergebnissen usw.) führt zu einer eigenen kundenspezifischen Wissensbasis.
Diese eigene Wissensbasis können Sie jederzeit innerhalb der maschinellen Coding-Kontrolle zur Verbesserungen ihrer ABAP-Programme nutzen.
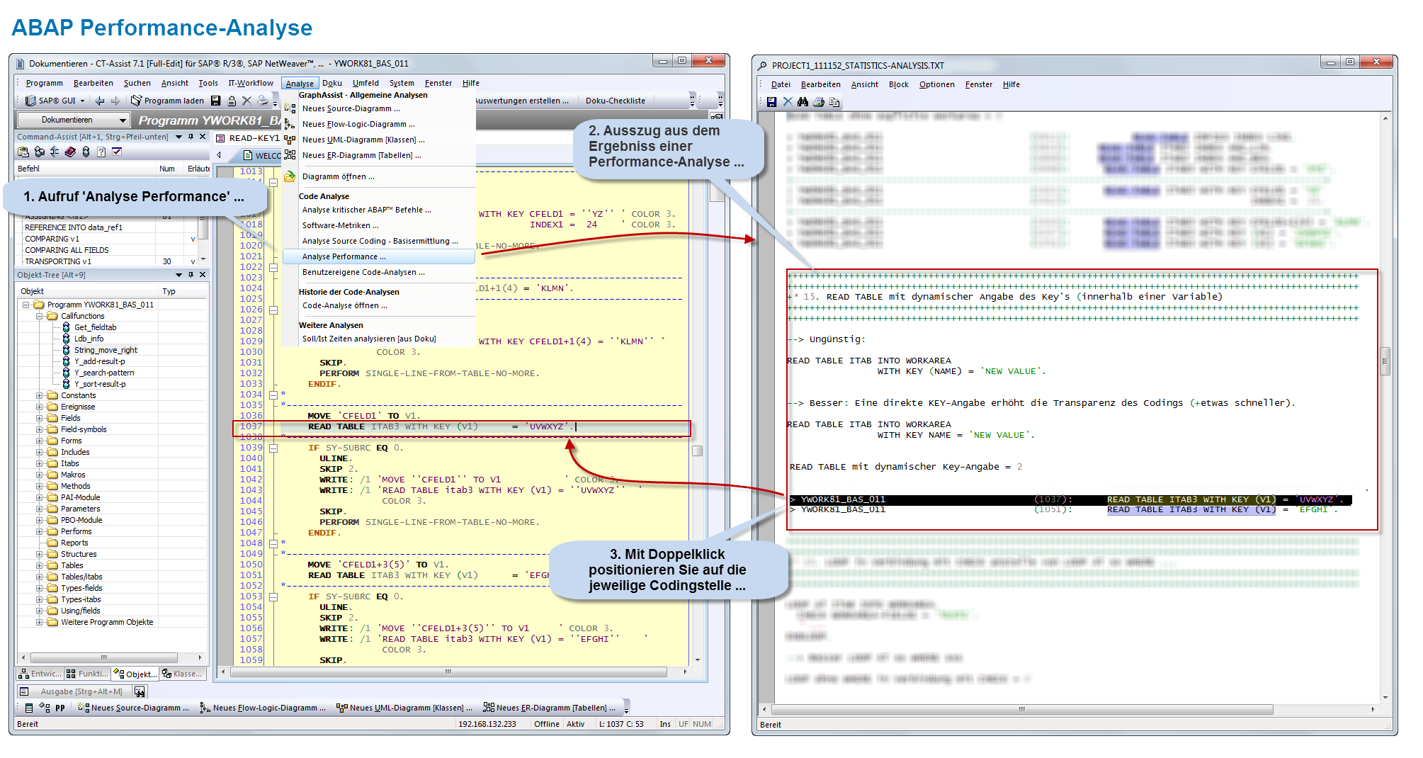
2.1 Performance-Analyse
Diese Analyse ermittelt die innerhalb der zu optimierenden Programme verwendeten ABAP® Befehle und prüft sie auf mögliche Performance-Verbesserungen.
Wird im Rahmen der maschinelle Analyse die Möglichkeit einer Performance-Optimierung festgestellt, wird eine manuelle Bearbeitung der entsprechenden Codingstelle vorgeschlagen. Automatische Korrekturen innerhalb produktiver Programme führen nach unserer Erfahrung häufig zu weiteren problematischen Coding-Situationen.
Die manuelle Bearbeitung der vorgeschlagenen Coding-Stelle wird unterstützt durch:
1. dem real zu verbessernden ABAP-Codingbereich (auch mehrzeilig) lt. Ergebnisliste,
2. ein vergleichbares abstraktes Coding-Beispiel mit einer schlechten Performance,
3. ein oder mehrere Optimierungs-Vorschläge mit entsprechend besserer Performance.
Durch einen Mausklick können Sie die zu korrigierende Codingzeile selektieren und bearbeiten:
2.2 Analyse kritischer ABAP® Befehle …
Die Analyse kritischer ABAP Befehle ist neben dem Verantwortungsbereich Programmentwicklung auch den Bereichen Qualitätskontrolle und IT-Revision zuzuordnen.
In aktuell 6 Job-Auftragsprofilen sind insgesamt 54 Analyse-Templates für die maschinelle Analyse vorgegeben. Je nach Verantwortungsbereich können Sie diese Analyse-Templates kopieren und mit unterschiedlichen Analyse-Schwerpunkten erweitern:
– Interne Bearbeitung von Datenblöcken
– Programmablauf
– DB-Befehle (SELECT, DATASET …)
– Berechtigungsprüfungen
– Dateizugriffe
– Zugriffe auf die Programmbibliothek
2.3 Software-Metriken – statistische Kennzahlen
Die aus der Analyse von ABAP-Programmen gewonnenen Kennzahlen erleichtern Ihnen die Vergleichbarkeit von ABAP-Coding für bestimmte Eigenschaften oder Aspekte (z.B. Verwendung: welche Befehle, in welchen Programmen, wie häufig, in welcher Situation, zu welchem Zeitpunkt, Autor, Änderer, …).
Durch unterschiedliche Auswertungs-Profile können Sie die Schwerpunkte bzw. den Detailierungsgrad der Analyse bestimmen.
2.4 Prüfung Benutzerkommunikation
Damit eine zweckmäßige Interaktion zwischen dem Benutzer im Fachbereich und dem produktiven ABAP-Programm erfolgen kann, sind die relevanten ABAP-Befehle zu dokumentieren. Diese Informationen können anschließend vom CT-Assist innerhalb der Benutzerdokumentation und zur Unterstützung im Bereich Help-Desk zur Verfügung gestellt werden:
- Wenn z.B. unter PARAMETERS vom Benutzer Dateneingaben angefordert werden, sollten diese Parameter in der Benutzerdokumentation näher erläutert werden.
- Wenn z.B. Fehlermeldungen, Warnungen oder PopUp-Dialoge ausgegeben werden, sollten in der Benutzerdokumentation entsprechende Hinweise zur Problemlösung angeboten werden.
- Wenn z.B. ein weiteres Dynpro aufgerufen wird, sollte ein oder mehrere Screen-Shots in der Dokumentation mit entsprechenden Zusatzinformationen verfügbar sein.
2.5 Soll/Ist-Zeiten auswerten – Kostenkontrolle
Im Rahmen einer Gesamtauswertung Ihrer ABAP-Programme können Sie z.B. über das CT-Info_Objekt “DER1” tagesgenau Einzelabrechnungen von Projektarbeiten oder Kennzahlen zur Kapazitätssteuerung ermitteln.
Neben dem Umfang der aktuell geplanten Entwicklungsarbeiten (Sollzeiten) kann z.B. auch je ABAP® Programm ermittelt werden, welche Istzeiten für welche Entwicklungsarbeiten realisiert wurden.
Der folgende Screenshot zeigt das Formular DER1 – “Realisierungsgrad aktuelles Development” mit einer Auswertung eines mitgelieferten Musterreports:
2.6 Analyse der Variablennamen
Beschreibende (‘sprechende’) Variablennamen erhöhen signifikant die Transparenz des ABAP-Codings. Anwendungsorientierte Variablennamen bestehen z.B. aus einem Präfix und einer aussagefähigen Verwendungsbezeichnung. Durch den im CT-Assist implementierten “DATA-Assist” können auch aussagefähige, lange Variablennamen mit einem Mausklick in das Coding an der richtigen Stelle übernommen werden.
Innerhalb der Variablenanalyse des CT-Assist werden Ihre Programme in einer Ergebnisliste nach Variablenlänge und Präfix ausgewertet. Durch Doppelklick navigieren Sie direkt an die jeweilige Codingstelle um mit wenig Aufwand Ergänzungen oder Korrekturen von Variablennamen durchzuführen:
2.7 Weitere Coding-Analysen …
Grundlage der hier im CT-Assist eingesetzten Analysen sind transparente Analyse-Templates. Diese Steuerungstemplates sind so konzipiert, dass eine ständige firmenspezifische Erweiterung von Ihnen relativ einfach realisiert werden kann.
Zusätzlich stehen unseren Kunden weitere Coding-Analysen als Plug-In zur Verfügung …
3. CT – Docu_Object – externe Dokumente direkt aus dem ABAP® Coding aufrufen …
… zusätzliche externe Projekt-Dokumente direkt an der relevanten Codingstelle online verfügbar …
Die von uns unter dem Namen “CT-Docu_Object” entwickelte Verkettung von externen Dokumenten mit konkreten Codingstellen in ABAP-Programmen gewinnt zunehmend an Bedeutung. Innerhalb der Problemlösung steht der direkt als Kommentar im ABAP Coding enthaltene Link oder ein Bookmark auf ein singulares Programmelement im Mittelpunkt der Anwendung.
Durch die in einem CT-Docu_Objekt enthaltenen Informationen wird eine logische Verbindung zwischen externen Dokumenten (z.B.: E-Mails, Protokolle, Grafiken, Skizzen, Word/Excel/PDF- und weiteren Dateitypen …) und dem jeweils relevanten ABAP-Coding erzeugt, dabei entsteht ein zusätzlicher fundierter Auswertungspool.
Die Verkettung ist bidirektional ausgelegt, der Aufruf kann jederzeit aus dem ABAP-Coding oder den CT-Docu_Objekten für das jeweils andere Dokument erfolgen.
3.1. Informationen aus bereits vorhandenen Projekt-Dokumenten nutzen
Ihre bereits vorhandenen externen Dokumente aus Projektentwicklung oder Maintenance (Analysen, Konzeption, E-Mails, Protokolle, Grafiken, Skizzen, Word/Excel/PDF Dateien …) können Sie in dem betreffenden ABAP-Programm an der relevanten Codingstelle verlinken.
Diese bereits vorhandenen Hintergrundinformationen (an der richtigen Codingstelle verfügbar …) unterstützen Sie zu einem späteren Zeitpunkt z.B. bei Wartungsarbeiten, Fehlerbereinigungen, Modifikationen.
Die Normierung dieser heterogenen externen Dokumente erfolgt in einem Work-Formular, dadurch wird eine einheitliche, umfassende Auswertung und Programmdokumentation ereicht.
3.2 Die generelle Verwendung von externen Dokumenten im ABAP-Coding
Sie können innerhalb des ABAP-Codings Ihre externen Dokumente aus Archiven, Ablagen, Projektunterlagen, Dateien usw. auf 3 Arten nutzen und den Kontext wie folgt herstellen:
3.2.1 Vom ABAP-Coding zum Original-Dokument
Durch einen Mausklick auf das Doku-Symbol im ABAP-Coding wird das verlinkte Work-Formular, mit dem Attachment zum Original-Dokument, aufgerufen.
3.2.2 Vom Original-Dokument zum ABAP-Coding
Aus dem Menü Doku-Administration können Sie mit einem Mausklick auf das entsprechende Workformular und anschließend zu der jeweiligen Codingstelle positionieren.
3.2.3 Aus der Dokumentenrecherche zum ABAP-Coding
Aus der Trefferliste einer Dokumentenrecherche (Info-Objekte auswerten) können Sie mit einem Mausklick auf das entsprechende Work-Formular und danach zu der jeweiligen Codingstelle positionieren.
3.3 Externe Dokumente und Work-Formulare sind Bestandteil der Programm-Dokumentation
Ihre externen Dokumente und Work-Formularen ( E-Mails, Protokolle, Grafiken, Skizzen, Word/Excel/PDF Dateien …) können Sie jederzeit in eine komplette ABAP Programm-Dokumentation integrieren. Diese Programm-Dokumentation wird in einem Doku-Container gespeichert (ZIP-Datei) einschließlich der kopierten Original-Dokumente.
Die Programm-Dokumentation mit den zusätzlichen Arbeitspapieren steht Ihnen jederzeit mit einem Mausklick komplett zur Verfügung.
… Diese detaillierte ABAP Programm-Dokumentation (incl. externer Dokumente) unterstützt Sie signifikant z.B. bei Maintenance-Aufgaben …
4. Visualisierung von ABAP® Source Code
Die Programmiersprache ABAP® eignet sich besonders für den Einsatz von Visualisierungen, weil ein hoher Modularisierungsgrad durch strukurierende Sprachelemente (z.B. MODULE, CLASS, METHOD, FORM, FUNCTION, …) erreicht werden kann.
Durch die spezifische Ausprägung der ABAP™ Programme in abgrenzbare Coding-Bereiche, kann durch grafische Aufbereitung des Source Codings eine schnelle Einarbeitung erfolgen und das Verständnis für fremdes ABAP Coding signifikant unterstützt werden.
Visualisierung von ABAP™ Coding ist gerade zur Unterstützung von folgenden IT-Aufgaben sinnvoll:
- Maintenance
- Kundeneigene ABAP Entwicklungen,
- Reengineering,
- Urlaubsvertretung, Arbeitsplatz-Wechsel,
- schnelle Fehlerklärung,
- zur besseren Unterstützung von Teamarbeit
Sie können Ihr ABAP™ Coding im CT-Assist in verschiedenen Detailstufen visualisieren lassen:
4.1. Call-Diagramm
Die Programmobjekte eines ABAP™ Programms werden durch Graph-Elemente übersichtlich dargestellt. Dabei handelt es sich überwiegend um CALL-Hierarchien (z.B. FORM, FUNCTION, METHOD …) oder Programmzeitpunkte (z.B. TOP-OF-PAGE, MODULE, AT …).
Durch Doppelklick können Sie bidirektional zwischen der Grafik und dem Source Code navigieren und den jeweiligen Kontext erfassen.
4.2. Flow-Logic-Diagramm
Für die grafische Darstellung von Entscheidungs- und Bearbeitungsstrukturen z.B. IF, CASE, WHILE, LOOP innerhalb von ABAP® Sourcen steht die Flow-Logic Analyse zur Verfügung. Diese Flow-Grafik zeigt mit grafischen Mitteln, unter welchen Bedingungen welche Befehle prozessiert werden.
Das Ergebnis einer Befehlssequenz ist in der graphischen Darstellung besser erkennbar, die Programmlogik ist schneller zu erfassen. Die Einarbeitungszeiten in fremde ABAP® Programme werden reduziert (z.B. externe Programmerstellung – kundeneigene Maintenance, Urlaubsvertretung, IT-Qualitätssicherung, …).
Durch Doppelklick können Sie bidirektional zwischen der Grafik und dem Source Code navigieren und den jeweiligen Kontext erfassen.
4.3. ER-Diagramm
Für die grafische Darstellung von Primär-Datenbanktabellen sowie deren Beziehung zu anderen Datenbanktabellen steht im CT-Assist das ER-Diagramm (Entity-Relationship-Modell) zur Verfügung.
Die jeweilige einstellbare Auflösungsstufe (Detailtiefe) der Tabellenbeziehungen ist hilfreich für die leichtere Erfassung der Zusammenhänge.
Die grundlegende Transparenz der Tabellenbeziehungen ist Voraussetzung für die meisten Entwicklungsarbeiten (Neuprogrammierung und Maintenance) im Umfeld der SAP® Technologie…
Durch Doppelklick können Sie in den Struktur-Browser und von hier in das DDIC navigieren.
4.4.UML-Diagramm
Von der jeweils angegebenen aktuellen Klasse werden abhängige weitere Klassen ermittelt und als UML-Klassendiagramm dargestellt.
Die einzelnen ABAP-OO-Klassen werden dabei in der UML-Notation als Kästen dargestellt (mit Klassennamen, Methoden und Attributen). ABAP-OO-Interfaces werden ebenfalls als Kästchen dargestellt, sie sind an der IF – Namenskennung zu erkennen.
Durch Doppelklick können Sie direkt zu dem betreffenden Source Code navigieren. Der in der Grafik jeweils ausgewählte Source Code der Klasse wird als zusammenhängendes Coding angezeigt, damit Sie sich über den Kontext der angrenzenden Bereiche informieren können.
5. Generierung der Dokumentation für ABAP® Programme, IT-Workflow, Fehlerkorrekturen und Entwicklungsunterlagen
Auswertungsprofile und lückenlose Programmdokumentation
Durch Auswertungsprofile legen Sie Art und Umfang der zu generierenden Dokumentation fest. Je nach Informationsbedarf können Sie kleine, mittlere und umfangreiche Dokumentationen abrufen.
Die jeweiligen Versionen der Programm-Dokumentationen können Sie fortlaufend innerhalb der Zeitachse speichern und damit eine der Hauptanforderungen der IT-Revision erfüllen.
Die Gültigkeitsdauer (gültig ab) können Sie lückenlos als Historie durch die Generierung und Sicherung in einem globalenDokumentationspfad abbilden. Alternativ können Sie die Dokumentationen auch im SAP™ Dokumentationsserver ablegen.
Über einen Auswahldialog werden im CT-Assist mehr als 20 Auswertungsprofile angeboten.
Zusätzlich können Sie bestimmen, welche manuell erstellten Informationsobjekte in der Programmdokumentation berücksichtigt werden sollen (Doku-Checklisten, Workflow-Formulare, Info-Objekte, …).
6. Checklisten: Programmprüfung, Dokumentationserstellung, Online-Formulare Verlinkung/Bookmark
Durch Online-Formulare und Generierung von Dokumentations-Checklisten wird die Programmdokumentation wesentlich vereinfacht und standardisiert. Die mitgelieferten Checklisten und Regeln können durch die jeweils hausinternen Regelungen modifiziert und erweitert werden.
Aus dem aktuell zu dokumentierenden ABAP® Coding werden derzeit mehr als 50 einzelne Prüfungsabschnitte für die Dokumentations-Checklisten generiert. Im Mittelpunkt stehen dokumentationsrelevante ABAP™ Befehle, hierfür sind entsprechende Fragen aus dem betreffenden Checklisten-Abschnitt zu beantworten.
7. ABAP® Objects: Virtuelles Klassenlisting, Programmieren mit dem CLASS-Editor
Um einen umfassenden Überblick beim Arbeiten mit Klassen im Rahmen von ABAP® Objects zu erhalten, ist im CT-Assist das virtuelle Klassenlisting entwickelt worden.
Hier können Sie mit dem CLASS-Editor den gesamten Source Code einer Klasse innerhalb einer einzigen Edit-Karteikarte sehen und müssen sich nicht mit den einzelnen jeweiligen INCLUDES befassen.
Ein automatischer Refresh zeigt Ihnen Ihre neuesten Änderungen sofort an.
Wenn Sie den gesamten Source Code einer Klasse in übersichtlicher Form zur Verfügung gestellt bekommen, können Sie Zusammenhänge besser erkennen und Ihre Programmierarbeiten einfacher erledigen.
8. Anwendungsunterstützung für Programmierrichtlinien durch Rechtsklickmenü
Die jeweils hausinternen Programmierrichtlinien mit z.B. Vorschriften über die Festlegung von Variablennamen, Modularisierung von Programmen, Programmierstil, Sicherheitskonzept usw. sind im Rechtsklickmenü des Command-Trees direkt am Arbeitsplatz der Programmentwicklung verfügbar.
Code-Control …Die IT-Leitung kann hausinterne Regeln (Code Control) für die Anwendung spezieller ABAP® Befehle einheitlich festlegen, die von jedem Entwickler zu berücksichtigen sind. Die von der IT-Leitung vorgegebenen Programmierrichtlinien werden global auf dem Doku-Server gespeichert.
9. Qualifiziertes Two-Pass Code Completion …
… Code Completion soll helfen und nicht behindern …Die automatische Unterstützung des Code Completion muss sich unbedingt nach dem Wünschen und Fertigkeiten des Benutzers orientieren: die Fähigkeiten und Fertigkeiten des Benutzers ändern sich mit der Dauer der Erfahrung.
Unterschiedliche Komplexität der anzuwendenen Befehle erfordert ein adäquates Code Completion [mehr …]
10. Code Control und Tipps: Informationen durch Mausklick auf Befehlsebene
Programmier-Hinweise, kritische Befehle, Performance-Tipps usw. zu bestimmten ABAP® Befehlen sollten arbeitsplatzübergreifend und einheitlich für sämtliche Entwickler im IT-Bereich zur Verfügung stehen. Das nachfolgende Beispiel zeigt die Integration der verschiedenen Dokumente. Mit jeweils einem Mausklick erhalten Sie die betreffende Information.
Tipps und Tricks …
Zu jedem ABAP® Befehl kann der Entwickler ergänzend auf lokaler Ebene seine Tipps und Tricks auf seinem lokalen Client-PC hinterlegen. Der Aufruf der Informationen aus Code-Control und Tipps&Tricks erfolgt im Command-Tree durch das Rechtsklickmenü.
11. Der Einsatz zertifizierter Software = Applikationssicherheit für Ihr Unternehmen…
Die Applikationssicherheit in Ihrem Unternehmen wird unterstützt durch die Zertifizierung des CT-AddOn vom Hersteller der ERP-Software. Damit wird die ordnungsgemäße Verwendungen von Schnittstellen, die ablaufrelevanten AddOn-Funktionen und die einwandfreie systemtechnische Implementierung bestätigt.
Sie erhalten ein AddOn-Produkt mit geprüfter Systemintegration innerhalb Ihrer ERP-Umgebung. Zertifizierte Softwareprodukte erhöhen signifikant Ihre IT-Sicherheit.
Die Softwarelösung CT-Assist wurde am 28.03.2011 von der SAP SE zertifiziert, mehr …





















