Automatisierte Dokumentation: SAP® BW Backend Objekte
Auf Detailebene im Bereich BW-Backend stehen Ihnen durch entsprechende Steuerungs- und Auswertungsfunktionen verschiedene Perspektiven innerhalb der Datengewinnung zur Verfügung:
- Ermittlung, Analyse und Auswertung von BW-Metainformationen,
- Dokumentation von BW-Objekten (InfoCubes, …)
- Datenflussermittlung auf der Basis von Einzelfeldern,
- Verwendungsnachweise von Objekten,
- Flow-Logic …
BW Backend-Objekte die im CT-BW Analyzer&Docu analysiert werden …
1. InfoProvider – MultiProvider …
2. InfoProvider – InfoCubes …
3. DataStore-Objekte …
4. Daten-Strukturen – InfoSourcen/DataSourcen …
5. InfoObjects – Merkmale …
6. InfoObjects – Kennzahlen …
7. Datenfluß – Transformationen/Fortschreibungsregeln …
8. Steuerung der Ladeaktivitäten – DataTransfer-Prozesse …
9. Steuerung der Ladeaktivitäten – InfoPackages …
10. Betrieb/Monitoring – Prozessketten …
1. InfoProvider – MultiProvider
Folgende Elemente eines MultiProviders sind Bestandteil der Analyse:
- Dimensionen (Einzelauflistung der jeweiligen InfoObjects)
- Kennzahlen
- Merkmale
- Star-Schema-Diagramm
- beteiligte InfoProvider
- Auflösung der Info-Objekte je Info-Provider
- Beteiligte Info-Provider werden automatisch analysiert (Levelübergreifende BW-Objekt-Doku)
2. InfoProvider – InfoCubes
Die Analyse eines InfoCubes berücksichtigt folgende Elemente:
- Formelle Informationen (letzter Änderer, Info-Area, …)
- Dimensionen (Einzelauflistung der jeweiligen InfoObjects)
- Kennzahlen
- Merkmale
- Star-Schema-Diagramm
- Eingehende 7.x Transformationen / 3.x Fortschreibungsregeln / 3.x Transferregeln
- Generelle Infos
- Start/Endroutine
- Regelgruppen: ABAP-Routinen, Formeln, Kein Update, 1:1, Stammdaten-Nachlesen
- Expertenroutine
- InfoPackages von zugeordneten Export-Datasources
- Data-Flow-Diagramm auf InfoObject-Ebene
- DTP – Datatransfer-Prozesse
- Generelle Infos
- Selektionen
- Selektionsroutinen / BEX-Variablen-Selektion
- Data-Flow-Diagramm (Eingehende Informationen bis zu 20 Levels nach unten)
- Cross-Referenz pro Info-Objekt (alle relevanten eingehenden Fortschreibungsregeln für dieses InfoObjekt)
3. DataStore-Objekte
Die Analyse eines DataStore-Objekts gleicht der Analyse eines InfoCubes. Daher hier nur Kurzinformationen zu den analysierten Elementen:
- Formelle Informationen (letzter Änderer, Info-Area, …)
- InfoObjects im DataStore-Objekt
- Data-Flow-Diagramm (Eingehende Informationen bis zu 20 Levels nach unten)
- Data-Flow-Diagramm auf InfoObject-Ebene
- Eingehende 7.x Transformationen / 3.x Fortschreibungsregeln / 3.x Transferregeln (weitere Infos)
- DTP – Datatransfer-Prozesse (weitere Infos)
- InfoPackages von zugeordneten Export-Datasources (weitere Infos)
- Cross-Referenz pro Info-Objekt (weitere Infos)
4. Daten-Strukturen – InfoSourcen/DataSourcen
Die BW-Analysen des CT-AddOn unterstützen sowohl 3.x InfoSourcen und DataSourcen als auch die unter SAP Netweaver 7.x neuen Info/DataSource Typen. Die Analysen erfolgen in Anlehnung der bereits beschriebenen InfoCubes/DSOs. Daher hier nur einige Kurzinformationen zu den Elementen:
- Formelle Informationen (letzter Änderer, Info-Area, …)
- InfoObjects in InfoSource / Felder in DataSource
- Data-Flow-Diagramm (Eingehende Informationen bis zu 20 Levels nach unten)
- Data-Flow-Diagramm auf InfoObject-Ebene
- Eingehende 7.x Transformationen / 3.x Fortschreibungsregeln / 3.x Transferregeln
- InfoPackages
- Cross-Referenz pro Info-Objekt
5. InfoObjects – Merkmale
Informationen zu den Merkmalen eines Info-Objects:
- Formelle Informationen (letzter Änderer, Info-Area, …)
- Detail-Informationen (Datentyp, Länge, Berechtigungsrelevant, Hierarchien, Text (Kurz/Mittel/Lang), Kleinbuchstaben erlaubt…)
- Stammdaten-Attribute
- Eingehende Transformationen für Stammdaten, Hierarchien und Texte
- Data-Flow-Diagramm (Eingehende Informationen bis zu 20 Levels nach unten)
- Eingehende 7.x Transformationen / 3.x Fortschreibungsregeln / 3.x Transferregeln
- DTP – Datatransfer-Prozesse weitere Infos)
- InfoPackages von zugeordneten Export-Datasources
6. InfoObjects – Kennzahlen
Informationen zu den Kennzahlen eines Info-Objects:
- Formelle Informationen (letzter Änderer, Info-Area, …)
- Detail-Information: Kennzahlentyp, Datentyp, Dezimalstellen, Aggregation, Ausnahme-Aggregation, Vorgegebene Währung, ..
7. Datenfluß – Transformationen, Fortschreibungsregeln, Transferregeln …
Das CT-Modul analysiert Transformationen (7.x) , Fortschreibungsregeln (3.x) und Transferregeln (3.x). Unterstützte Quell/Zielobjekte sind InfoCubes, DataStore-Objekte, InfoObjects (Stammdaten, Texte und Hierarchien), InfoSources und DataSources.
Folgende Informationen werden zur Verfügung gestellt:
- Generelle Informationen (letzter Änderer, Info-Area, Quell/Ziel-Objekte…)
- ABAP-Quellcode und Flow-Logik von Startroutine/Endroutine und Expertenroutine
- Auflösung mehrerer Regelgruppen (bei Transformationen)
- Detail-Darstellung jeder einzelnen Regel
- 1:1 Fortschreibung
- Keine Fortschreibung
- Fortschreibung mit ABAP-Routine (Darstellung von SourceCode und Flow-Logik)
- Fortschreibung mit BW-Formel (Ausgabe der Formel)
- Konstante Fortschreibung
- Cross-Referenz aller Fortschreibungs/Transformations/Transferregeln PRO InfoObject (so wird pro Info-Objekt sofort Transformationsübergreifend ersichtlich, welche Regeln für das InfoObject existieren)
- Ausgabe sämtlicher Regel-Details (z.B. ABAP-Routinen + Flowlogic)
- Automatische Ermittlung von eventuellen Updates in der Endroutine (Ausgabe als ABAP-Source-Code Zusammenfassung)
- Data-Flow-Diagramm für ein einzelnes Info-Object (graphischer Verwendungsnachweis über mehrere Levels “nach unten”)
- Komplettes Data-Flow-Diagramm für einen ganzen InfoProvider, berücksichtigt ALLE eingehenden und (auf Wunsch auch) ausgehenden Transformationen des InfoProvider
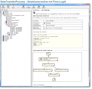
8.Steuerung der Ladeaktivitäten – DataTransfer-Prozesse
Für jeden ausgewerteten InfoProvider können sämtliche Data-Transferprozesse dokumentiert werden. Folgende Informationen stehen zur Verfügung:
- Generelle Informationen (letzter Änderer, Info-Area, …)
- Detail-Informationen (Full/Delta-Update, Package-Size, Quell/Ziel-Objekt
- Selektionsfilter im Überblick
- Selektionsfilter im Detail
- Manuelle Selektionsangaben (Sign, Operator, LOW/HIGH-Values)
- Selektionen mit ABAP-Routinen (ABAP-Quellcode + Flow-Logik)
- Selektion mit BEX-Variable (Ausgabe des Variablennamen + Periode)
9. Steuerung der Ladeaktivitäten – InfoPackages
InfoPackages einer DataSource (auch der DataMart/Export-Datasourcen) werden ebenfalls ausgewertet und können automatisch dokumentiert werden. Folgende Informationen sind abrufbar:
- Generelle Informationen (letzter Änderer, Info-Area, …)
- Detail-Informationen (Full/Delta-Extraktion, Package-Size, Ziel-Objekte (z.B. InfoCubes x,y,z), …
- Bei InfoPackages des “File-Adapters” (also InfoPackages für Flat-Files) wird ausgegeben:
- Quelle (AppServer / lokale Datei)
- Art der Datei (CSV oder ASCII-Daten)
- Dateiname
- ABAP®-Routine für dynamische Ermittlung des Dateinamens (SourceCode + Flow-Logik)
- Selektionsfilter im Überblick
- Selektionsfilter im Detail
- Manuelle Selektionsangaben (Sign, Operator, LOW/HIGH-Values)
- Selektionen mit ABAP-Routinen (ABAP-Quellcode + Flow-Logik)
- Selektion mit BEX-Variable (Ausgabe des Variablennamen + Periode)
10. Betrieb und Monitoring – Prozessketten
BW-Prozessketten können ebenfalls automatisch dokumentiert werden. Jede Prozesskette wird analysiert und graphisch optimiert ausgegeben.
Die einzelnen Elemente des Diagramms werden dabei mit Hilfe von speziellen Routing-Algorithmen im Diagramm positioniert, so dass auch große Prozessketten übersichtlich und platzsparend dargestellt werden können.
Jedes Objekt einer Prozesskette (z.B. DataTransferProzess oder InfoPackage) wird zusätzlich in Text/Tabellenform ausgegeben (mit Vorgänger und Nachfolger), so dass auch die Details der einzelnen Prozesskettenschritte ersichtlich sind. Die Schritte werden vom CT-Modul automatisch durchnummeriert und separat in das Inhaltsverzeichnis der Dokumentation übernommen (siehe Screenshots).










